IDA Decompilation Internals
最近IDA又开始活动了。推出了ida_domain here1 ida-domain python package 对以往IDAPython进行重构并且idalib headless支持也更舒服。想起之前还留有许多坑没有填完,就有了此文。
笔者回答了以下几个问题:
- IDA 反编译尤其是ida_domain 支持并发反编译函数吗?
- ida_domain 对headless支持有何改进?比起9.0 idacli.py 使用体验如何
- ida_domain 执行ida 脚本时是否存在基于policy方式对插件进行禁用,最小化运行插件所需的资源
从反编译Internals 意义上讲,本文并没有涉及这些知识。感兴趣的可以参考 elastic hexrays decompilation internals 和 hexrays decompiler primer 对于IDA底层microcode 从设计上可以参考 @iIfak 在2018年Black Hat上的分享 Decompiler internals: microcode 笔者也托管在了当前域可以在线浏览 here
Concurrency whether support for hexrays decompiling?
ida-domain的反编译接口 Database.functions.get_pseudocode
调用 Functions 提供的 get_pseudocode接口
同样通过 ida_hexrays.decompile完成
经过之前分析 ida 反编译是单线程进行的
ida_hexrays.decompile调用IDA脚本时,默认且通常是执行在单线程也即IDA程序的主线程中。
Hex-Rays decompiler 被设计在主线程分析上确保数据库中数据的一致性,因此你不需要采取任何特殊行为来强制单线程执行,这是默认和必须的行为。
- 所有IDAPython与数据库交互时包括反编译,必须允许在IDA 主线程避免race conditions and data corruption
上面黑体高亮的话是搜索得到,并未从代码中进行验证。下面我们从IDAPython 脚本接口分析,逐渐走到Low level分析原因。
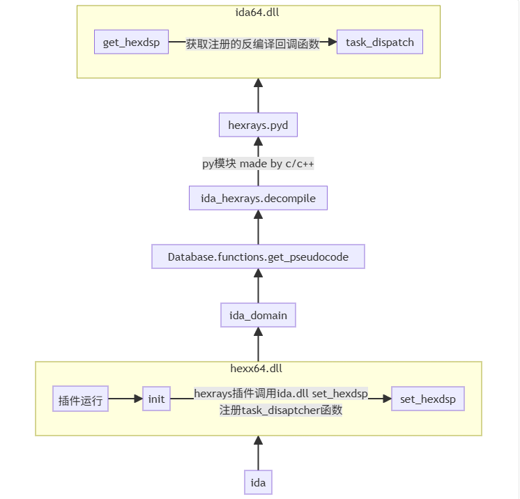
hexrays.pyd
pyd文件就是 hexrays 用c/c++ 编写的python扩展包,用于IDAPython调用
1
The ida_hexrays.pyd file is a Python extension module that exposes the Hex-Rays Decompiler API to IDAPython scripts and plugins
其中ida_hexrays.pyi 是静态类型文件
这里就有两种方式分析 hexrays.pyd库文件了
- 学习pyi,pyd文件恢复出符号直接查找 decompile函数逆向
- 搜索decompile字符串关键字,定位 decompile函数
笔者采用第二种方式。简单逆向发现,在反编译函数时 hexrays.pyd会判断是否是主线程,如果不是就返回。
继续分析我们发现 hexrays.pyd 反编译过程调用 ida.dll/ida64.dll(old) get_hexdsp 函数获取注册的回调函数
让我们重写梳理下调用流程
我们发现 ida.dll 是 hexrays.pyd IDAPython插件和 hexx64 反编译插件共同的寄宿容器,通过全局变量执行
hexrays.decompile 最终也会调用 hexx64插件中的内部函数 笔者这里符号化为 task_dispatch
接下来我们跟进到hexx64 找到反编译函数内部,分析清楚为什么反编译函数不支持多线程。
hexx64 IDA9.2
The 64-bit decompiler's plugin name is not hexrays, it's not hexrays64 either. It is actually hexx64.dll
通过对 set_hexdsp进行验证,确定 sub_180216400为之前的 task_dispatch函数
hexx64内部有反调试功能,禁止分析task_dispatch函数
使用下面的命令bypass 检测,成功断到 hexx64!task_dispatch
eb $peb+2 0
关于 DYLD Shared Cache Utils dscu 参考 dscu
task_dispatch 函数原型如下:
1
2
3
4
5
6
7
8
9
10
__int64 __fastcall task_dispatch(
int a1,
__int64 *a2,
__int64 a3,
__int128 *a4,
int *a5,
_DWORD *a6,
__int64 a7,
__int64 a8,
int a9);
通过对此函数进行trace 发现如下调用参数
1
2
3
4
5
6
7
8
9
10
11
12
13
14
15
16
17
18
19
20
21
22
23
24
25
26
27
28
29
30
31
32
33
34
35
36
37
38
39
40
41
42
43
44
45
46
47
48
49
50
51
52
53
54
55
56
57
58
59
60
61
62
63
64
65
66
67
68
69
70
71
72
73
74
75
76
77
78
79
80
81
82
83
84
85
86
87
88
89
90
91
92
93
94
95
96
97
98
99
100
101
102
103
104
105
106
107
108
109
110
111
112
113
114
115
116
117
118
119
120
121
122
123
124
125
126
127
128
129
130
131
132
133
134
135
136
137
138
139
140
141
142
143
144
145
146
147
148
149
150
151
152
153
154
155
156
157
158
159
160
rcx=00000000000000fc rdx=0000000000000002 r8=00007ffc7550fd7a r9=0000021950766cf0
00000025`d34ddd00 00000000`00000000 00007ffc`87a24314
00000025`d34ddd10 00000000`00000000 00000219`50782080
00000025`d34ddd20 00000000`00000000
rcx=00000000000000fc rdx=000000000000001f r8=00007ffc7550fd81 r9=0000021950766cf0
00000025`d34ddd00 00000000`00000000 00007ffc`87a24314
00000025`d34ddd10 00000000`00000000 00000219`50782080
00000025`d34ddd20 00000000`00000000
rcx=00000000000000fc rdx=0000000000000000 r8=00007ffc7550fdce r9=0000021950766cf0
00000025`d34ddd00 00000000`00000000 00007ffc`87a24314
00000025`d34ddd10 00000000`00000000 00000219`50782080
00000025`d34ddd20 00000000`00000000
rcx=00000000000000fc rdx=0000000000000004 r8=00007ffc7550fd74 r9=0000021950766cf0
00000025`d34ddd00 00000000`00000000 00007ffc`87a2432b
00000025`d34ddd10 00000000`00000000 00000219`50782080
00000025`d34ddd20 00000000`00000000
rcx=00000000000000fc rdx=0000000000000001 r8=00007ffc7550fdaa r9=0000021950766cf0
00000025`d34ddd00 00000000`00000000 00007ffc`87a2432b
00000025`d34ddd10 00000000`00000000 00000219`50782080
00000025`d34ddd20 00000000`00000000
rcx=00000000000000fc rdx=0000000000000002 r8=00007ffc7550fd7a r9=0000021950766cf0
00000025`d34ddd00 00000000`00000000 00007ffc`87a2432b
00000025`d34ddd10 00000000`00000000 00000219`50782080
00000025`d34ddd20 00000000`00000000
rcx=00000000000000fc rdx=000000000000001f r8=00007ffc7550fd81 r9=0000021950766cf0
00000025`d34ddd00 00000000`00000000 00007ffc`87a2432b
00000025`d34ddd10 00000000`00000000 00000219`50782080
00000025`d34ddd20 00000000`00000000
rcx=00000000000000fc rdx=0000000000000000 r8=00007ffc7550fdce r9=0000021950766cf0
00000025`d34ddd00 00000000`00000000 00007ffc`87a2432b
00000025`d34ddd10 00000000`00000000 00000219`50782080
00000025`d34ddd20 00000000`00000000
rcx=000000000000023e rdx=00007ffc87a262e0 r8=0000021950781fd8 r9=0000021950766cf0
00000025`d34ddd00 00000000`00000000 00007ffc`87a2433b
00000025`d34ddd10 00000000`00000000 00000219`50782080
00000025`d34ddd20 00000000`00000000
rcx=00000000000000cb rdx=0000021950781fe8 r8=00000025d34ddd30 r9=0000021950785020
00000025`d34ddd30 00000000`00000000 00000000`00000000
00000025`d34ddd40 00000219`50781f70 00000219`5077eaf0
00000025`d34ddd50 00088664`00004550
rcx=00000000000000cd rdx=0000021950781fe8 r8=000000000000000b r9=0000021950785020
00000025`d34ddd30 00000000`00000000 00000000`00000000
00000025`d34ddd40 00000219`50781f70 00000219`5077eaf0
00000025`d34ddd50 00088664`00004550
rcx=00000000000000cd rdx=0000021950781fe8 r8=0000000000000000 r9=00007ffdbdc81b3a
00000025`d34ddd30 00000000`00000000 00000000`00000000
00000025`d34ddd40 00000219`50781f70 00000219`5077eaf0
00000025`d34ddd50 00088664`00004550
rcx=00000000000000cd rdx=0000021950781fe8 r8=0000000000000002 r9=00007ffdbdc81b3a
00000025`d34ddd30 00000000`00000000 00000000`00000000
00000025`d34ddd40 00000219`50781f70 00000219`5077eaf0
00000025`d34ddd50 00088664`00004550
rcx=00000000000000cd rdx=0000021950781fe8 r8=0000000000000013 r9=00007ffdbdc81b3a
00000025`d34ddd30 00000000`00000000 00000000`00000000
00000025`d34ddd40 00000219`50781f70 00000219`5077eaf0
00000025`d34ddd50 00088664`00004550
rcx=00000000000000cd rdx=0000021950781fe8 r8=0000000000000014 r9=00007ffdbdc81b3a
00000025`d34ddd30 00000000`00000000 00000000`00000000
00000025`d34ddd40 00000219`50781f70 00000219`5077eaf0
00000025`d34ddd50 00088664`00004550
rcx=00000000000000cd rdx=0000021950781fe8 r8=0000000000000015 r9=00007ffdbdc81b3a
00000025`d34ddd30 00000000`00000000 00000000`00000000
00000025`d34ddd40 00000219`50781f70 00000219`5077eaf0
00000025`d34ddd50 00088664`00004550
rcx=00000000000000cd rdx=0000021950781fe8 r8=0000000000000016 r9=00007ffdbdc81b3a
00000025`d34ddd30 00000000`00000000 00000000`00000000
00000025`d34ddd40 00000219`50781f70 00000219`5077eaf0
00000025`d34ddd50 00088664`00004550
rcx=00000000000000cd rdx=0000021950781fe8 r8=0000000000000003 r9=00007ffdbdc81b3a
00000025`d34ddd30 00000000`00000000 00000000`00000000
00000025`d34ddd40 00000219`50781f70 00000219`5077eaf0
00000025`d34ddd50 00088664`00004550
rcx=00000000000000cd rdx=0000021950781fe8 r8=0000000000000006 r9=00007ffdbdc81b3a
00000025`d34ddd30 00000000`00000000 00000000`00000000
00000025`d34ddd40 00000219`50781f70 00000219`5077eaf0
00000025`d34ddd50 00088664`00004550
rcx=00000000000000cd rdx=0000021950781fe8 r8=0000000000000009 r9=00007ffdbdc81b3a
00000025`d34ddd30 00000000`00000000 00000000`00000000
00000025`d34ddd40 00000219`50781f70 00000219`5077eaf0
00000025`d34ddd50 00088664`00004550
rcx=00000000000000cd rdx=0000021950781fe8 r8=0000000000000008 r9=00007ffdbdc81b3a
00000025`d34ddd30 00000000`00000000 00000000`00000000
00000025`d34ddd40 00000219`50781f70 00000219`5077eaf0
00000025`d34ddd50 00088664`00004550
rcx=00000000000000cd rdx=0000021950781fe8 r8=000000000000000a r9=00007ffdbdc81b3a
00000025`d34ddd30 00000000`00000000 00000000`00000000
00000025`d34ddd40 00000219`50781f70 00000219`5077eaf0
00000025`d34ddd50 00088664`00004550
rcx=00000000000000cd rdx=0000021950781fe8 r8=000000000000006c r9=00007ffdbdc81b3a
00000025`d34ddd30 00000000`00000000 00000000`00000000
00000025`d34ddd40 00000219`50781f70 00000219`5077eaf0
00000025`d34ddd50 00088664`00004550
rcx=00000000000000cd rdx=0000021950781fe8 r8=000000000000006e r9=00007ffdbdc81b3a
00000025`d34ddd30 00000000`00000000 00000000`00000000
00000025`d34ddd40 00000219`50781f70 00000219`5077eaf0
00000025`d34ddd50 00088664`00004550
rcx=00000000000000c7 rdx=0000021950782008 r8=0000000000000001 r9=00007ffdbdc81b3a
00000025`d34ddd00 00000000`0000006e 00007ffc`87a243c8
00000025`d34ddd10 00000000`000000cd 00000219`50781fe8
00000025`d34ddd20 00000000`0000006e
ModLoad: 00007ffc`ac780000 00007ffc`ac7d1000 E:\tools\IDA9.2-home\plugins\gdb_user.dll
ModLoad: 00007ffc`bc1e0000 00007ffc`bc20f000 E:\tools\IDA9.2-home\plugins\goomba.dll
ModLoad: 00007ffc`68280000 00007ffc`6918e000 E:\tools\IDA9.2-home\libz3.dll
// 获取ida hexrays version
rcx=00000000000001b3 rdx=0000000000dec0de r8=00007ffc75280000 r9=00000025d34ddd28
*** WARNING: Unable to verify checksum for E:\tools\IDA9.2-home\plugins\goomba.dll
00000025`d34ddd40 00007ffc`6e2d200b 00000219`5077f160
00000025`d34ddd50 00000000`00000000 00000000`00000000
00000025`d34ddd60 00000000`00000110
rcx=000000000000023e rdx=00007ffcbc1e2750 r8=00000219507cb770 r9=00000219507cb860
00000025`d34ddd40 00007ffc`6e2d200b 00000219`5077f160
00000025`d34ddd50 00000000`00000000 00000000`00000000
00000025`d34ddd60 00000000`00000110
rcx=000000000000023e rdx=00007ffcbd9b1be0 r8=0000000000000000 r9=00000025d34dde98
*** WARNING: Unable to verify checksum for E:\tools\IDA9.2-home\plugins\hexraysidaplus.dll
00000025`d34ddeb0 00000219`5077de20 00007ffc`6caa25dc
00000025`d34ddec0 00007ffc`75496400 00000000`00000000
00000025`d34dded0 00000219`5077de20
... module load ...
// decompile ...
rcx=0000000000000236 rdx=00000025d34ded38 r8=0000000000000000 r9=0000000000000000
*** WARNING: Unable to verify checksum for E:\tools\IDA9.2-home\python\lib-dynload\_ida_hexrays.pyd
00000025`d34dece0 00000219`4bc51330 00007ffc`759e642d
00000025`d34decf0 00000219`507083f0 00000200`00000000
00000025`d34ded00 00000000`00000000
rcx=00000000000000d5 rdx=0000021950781fe8 r8=0000000000000005 r9=000002195082e8f0
00000025`d34de540 00000000`00000000 00000000`00000000
00000025`d34de550 00000000`00000000 00007ffc`75490b62
00000025`d34de560 00000219`5076ad50
rcx=0000000000000230 rdx=000002195082ea60 r8=0000000000000010 r9=0000000000000004
00000025`d34ded20 00000000`00000159 00000000`00001d19
00000025`d34ded30 ad27fecb`fb499d19 00000000`00001fff
00000025`d34ded40 00000219`49e0a590
rcx=00000000000000d5 rdx=0000021950781fe8 r8=000000000000000d r9=00000025d34de790
00000025`d34de640 00000000`00000000 00000000`00000000
00000025`d34de650 00000000`00000000 00007ffc`75490b62
00000025`d34de660 00000219`5076ad50
rcx=00000000000000d5 rdx=0000021950781fe8 r8=0000000000000016 r9=000002195082ea60
00000025`d34de5a0 00000000`00000000 00000000`00000000
00000025`d34de5b0 00000000`00000000 00007ffc`75490b62
00000025`d34de5c0 00000219`5076ad50
rcx=00000000000000d5 rdx=0000021950781fe8 r8=000000000000000e r9=0000021950833150
00000025`d34de6e0 00007ffc`88eb13b0 00000000`00000000
00000025`d34de6f0 00000000`00000000 00007ffc`75490b62
00000025`d34de700 00000219`5076ad50
... decompile a different function rcx 参数序列
0x236 0xd5 0x230 0xd5 0xd5 0xd5
// 两个 0x23f结束
rcx=000000000000023f rdx=00007ffcbd9b1be0 r8=0000000000000000 r9=00000219507c1e80
00000025`d34de730 00000000`00000000 00000000`00000000
00000025`d34de740 00000000`00000000 00000000`00000000
00000025`d34de750 00000000`00000000
rcx=000000000000023f rdx=00007ffc87a262e0 r8=0000021950781fd8 r9=0000021949eeb9c0
00000025`d34de6d0 00000219`4808a340 00007ffc`87a25f77
00000025`d34de6e0 00000219`4808a340 00000000`00000000
00000025`d34de6f0 00000000`00000000
hexx64!task_dispatch 函数有 621个分支,最开始笔者以为反编译函数需要拆分为这么多分步骤
反编译函数 rcx参数为 0x236, 笔者这里符号化为 decompile_top 和decompile_internals
1
2
3
4
5
__int64 __fastcall decompile_top(__int64 a1, __int64 a2, int a3, int a4, int a5)
{
decompile_internals(*(_QWORD *)(a2 + 96), a1, a3, a4, 0, 0, a5, 9);
return a1;
}
我们跟进 decompile_internals 函数,第一个不支持反编译并发的线索出现了。
hexrays 插件在开发期间基本功能之一是考虑授权,并且hexrays decompiler具备UI,是一种QT插件。写过UI开发的都有过这种经历即 UI响应或交互与后端数据绑定关系,这种耦合性约束了反编译函数并行操作:)
第二个问题或者线索给了笔者这样一个启示:
函数反编译不支持并发,单独反编译一个函数,基于func chunk或基本块的并行反编译也不支持,但是从理论上是可以支持的
我们注意 ida_hexrays.decomile注释有这样一句话: Decompile a snippet or a function
从最初构想上支持反编译一块代码片段,最终将这些snippet 伪代码通过AST 组装起来形成一个完整函数的伪代码
第三个线索是 反编译阶段是线性的,最重要的是需要与IDA数据库 netnode 进行交互
比如 handle_microcode 处理microcode代码函数 Pseudocode 和 microcode都会存储在数据库中, hex-rays 插件与数据库的耦合性也导致了支持并发的困难性增大。
我们整理下论据:
- hexrays 插件在开发阶段早期需要与IDA 主界面进行交互,响应。这种耦合性导致了授权逻辑和反编译逻辑无法切割开,不支持反编译并行
- microcode 生成,预处理和反编译过程的线性化设计思想老旧,没有CPU Pipeline 预测优化概念导致整个反编译过程缓慢。
- hexrays 插件需要将Pseudocode 和 microcode写入数据库,IDA的 netnode数据库在设计期是为IDA 主界面UI服务的,当并行时可能破坏数据一致性,导致反编译并行几乎难以实现。
- 最重要的是 hexrays decompile插件由 @ilfak 一人开发; 笔者对比了IDA9.0, 9.1,9.2 几乎没有任何改动。
headless in ida_domain?
第二个问题是 在ida_domain python包中直接调用 headless脚本
Database 类提供了 execute_script 接口 可以直接调用,ida_domain api较以往使用确实方便和简单多。
Disable plugin load based on Policy when headless?
是否支持基于策略禁用插件加载呢?
阅读了ida_domain代码,目前尚不支持,等pr吧。













